Twee blogs met RSS naar een pagina.

Blogs van twee websites naar een website. Automatisch.

In april ben ik gestart als zelfstandig marketingadviseur. Een van de doelgroepen waar ik me op richt is de retail en specifieker gaat het om bedrijven die een cadeaukaart of loyaliteitskaart willen introduceren of opnieuw in de markt willen zetten.

Dit doe ik niet alleen. Ik werk samen in een netwerk met Cardsconsult aan projecten. Concreet betekent dit dat er drie entiteiten zijn.
Marijn Krijger, Marketingadvies
Cardsconsult
Het samenwerkingsverband M&G

Het regelmatig plaatsen van blogs is om meerdere redenen interessant. Een ervan is het laten zien wat de organisatie allemaal kan en heeft gedaan. Ik blog over marketing, dit gaat van branding tot communicatie en van marketonderzoek tot social media. Cardsconsult blogt over het product cadeaukaarten en de beste manier om een dergelijke programma op te zetten.

Twee blogs met RSS naar een pagina.

Deze twee blogs moeten samenkomen op M&G. Er zijn verschillende mogelijkheden:
• Bloggen op de eigen blogs
• Bloggen op de eigen blogs en handmatig toevoegen aan de samenwerkingssite
• Bloggen op de eigen blogs en automatisch toevoegen aan de samenwerkingssite.

De RSS-feed wordt gebruikt als bron. Voor de verschijningsvorm zijn verschillende mogelijkheden:
• Alleen de titel
• De titel en de inleiding
• Het hele artikel (Full feed)

Er is gekozen om automatisch de titel en de inleiding door te plaatsen op de samenwerkingssite. Door te klikken op een link wordt de lezer doorverwezen naar de bron. Verschillende tools zijn hiervoor beschikbaar. Ik kan niet zeggen wat de beste tool is. Wel kan ik uitleggen hoe wij dit hebben ingevuld.

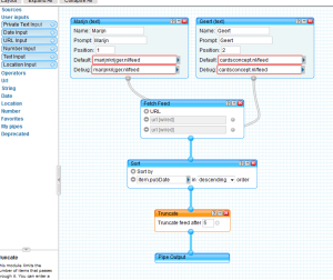
Yahoo Pipes

Via Yahoo Pipes hebben we eeYahoo Pipes voor samenvoegen van 2 rssfeeds. rst de twee feeds bijelkaar gezet, en vervolgens deze  aflopend op datum gesorteerd. En tot slot hebben we het aantal blogs gemaximeerd op 10. Hiermee zijn twee RSS-feeds teruggebracht naar een RSS-feed. Yahoo genereert vervolgens een script en dit hebben we geëmbed op het M&G-blog.

Het is een simpele en doeltreffende oplossing. Ik weet niet hoe lang we deze oplossing gebruiken. Zodra er meer kennis is om het technisch zelf te ontwikkelen zullen we dat doen en wellicht willen we de blogs in de toekomst gaan aanbieden als bladerbaar magazine.

 

Leave a Reply

Skip to content